Turn Your Home into an Chinese Classroom!

VR Educational Game Project

Room Explorer

This is an immersive VR game for learning Chinese.
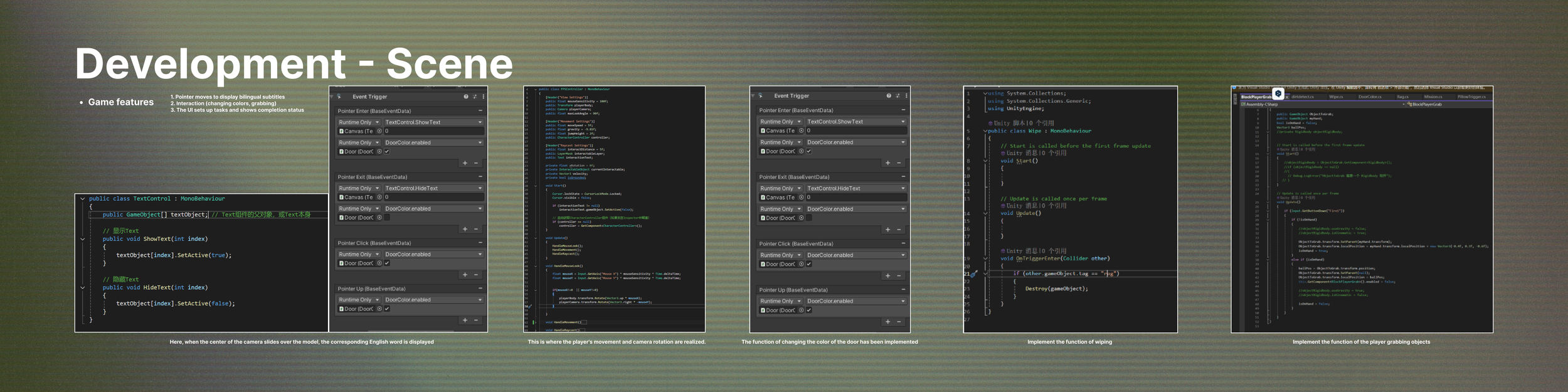
Players explore a virtual bedroom and complete simple daily tasks—like placing a pillow on the bed or putting a book on the shelf—to naturally learn common Chinese words.
Through interactive actions combined with pronunciation and visual feedback, language becomes part of the player’s experience.
With its “learning by doing” approach, VR Chinese Room turns everyday interaction into meaningful Chinese learning.

Audience: 6+, Chinese Learner
Player Mode: 1 people
Software: Unity
Solo Project
Date: Jan.2025